Enterprise Architect 对 SysML 1.5 的实现为系统工程专业人员提供了多功能且严谨的建模解决方案。这个集成建模环境帮助你:
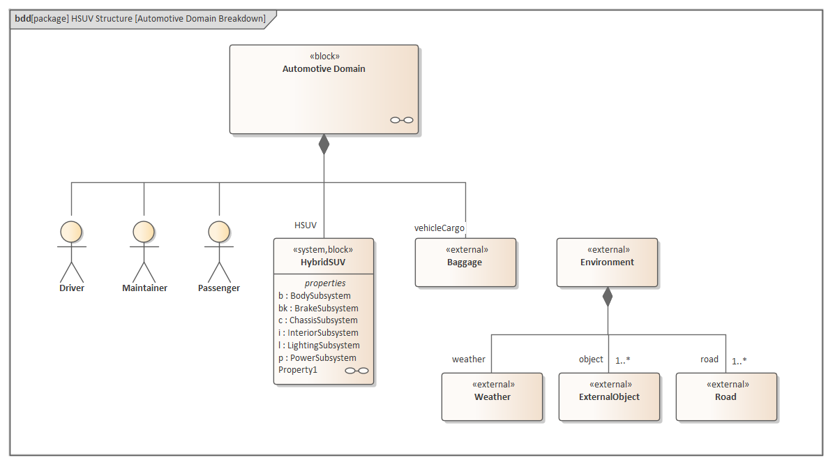
该示例 SysML 块 图可在 Enterprise 架构师示例模型中的系统工程范例中找到>SysML 1.5 示例:HSUV >建模领域 > HSUV 模型> HSUV 结构。
使用 SysML 配合 Enterprise Architect,您可以快速高效地指定、设计和分析复杂的系统模型,并:
Enterprise 架构师支持所有版本的 SysML,从 SysML 1.1 到 SysML 1.5。
访问
SysML 集成
然而,SysML 1.5 与 SysML 1.4 几乎完全相同,因此这两个版本被视为相同的内容而被支持和处理。 您可以根据需要在这些版本中选择一个来维护您的模型,但建议您每次只使用一个版本,并禁用其他版本,通过“MDG 技术”对话框(选择“专门化 > 技术 > 管理技术”选项)来实现。如果您是从较早版本升级到较新版本,可以同时启用连续的两个版本。 请注意:如果您选择“SysML”视图,您将使用 SysML 1.5 版本。如果您想要使用 SysML 1.1、1.2 或 1.3 版本,请选择“所有系统工程”视图或创建您自己的自定义视图。
注释