顺序图简介
顺序图是UML(统一建模语言)交互图的一种,属于一种动态图。顺序图用于描述系统中多个对象/参与者之间,按照时间顺序发生的消息交互流程,它清晰展现对象间的调用关系、执行时序、方法触发与返回逻辑,是软件系统、嵌入式系统、业务流程设计中最常用的时序建模图。
为了让读者易于理解,我们使用 建模工具EA ,基于无人车系统案例进行了建模示例。
图例
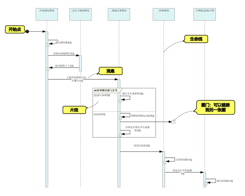
如下是UML顺序图的图例《无人车系统紧急避障》。
可以使用顺序图描述无人车系统紧急避障流程:
元素
如下是根据《UML2.5.1建模规范》 编译的UML顺序图的元素说明:
关系
如下是根据《UML2.5.1建模规范》 编译的UML顺序图的关系说明:
了解 UML-2.5.1-元模型,请下载《UML-2.5.1-元模型》,扫码加微信获取 模型登陆账号和密码 。