部署图简介
部署图是用来描述系统中软件和硬件的物理架构,从部署图中,可以了解到软件和硬件组件之间的物理关系以及处理节点的组件分布情况。使用部署图可以显示运行时系统的结构,同时还传达构成应用程序的硬件和软件元素的配置和部署方式。
为了易于理解,我们使用 建模工具EA ,基于无人车系统案例进行了建模示例。
图例
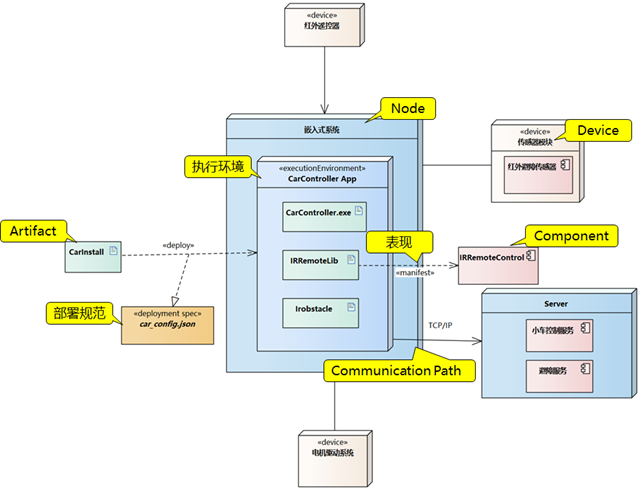
如下是UML部署图的图例《无人车系统的部署工作》。
可以使用部署图描述无人红外遥控避障小车的部署工作,通过部署图来表示:
上图中无人红外遥控避障小车的部署工作是:红外遥控器( device )向嵌入式系统( node )发送控制指令(比如 “ 前进 ” ),避障传感器模块( device )实时采集数据(比如检测到前方有障碍),并把数据传给嵌入式系统,嵌入式系统里的 CarController.exe (主程序)会调用对应的组件,例如接收遥控指令会调用 IRRemoteLib.dll (红外控制组件)解析指令,接收传感器数据会调用避障算法模块 Irobstacle.dll 分析障碍物,主程序再把 “遥控指令” 或 “避障指令” 转换成电机控制信号,通过电机驱动系统( device )让小车执行动作。
嵌入式系统通过 TCP/IP (通信路径)把小车状态(比如位置、障碍信息)同步到 Server 的 “ 小车控制服务 ” 中, CarInstall 是编译后的固件, car_config.json则 是参数配置文件 。
元素
如下是根据《UML2.5.1建模规范》 编译的UML部署图的元素说明::
工件表示由软件开发过程或系统操作使用或产生的一些(通常是可具体化的)信息项。工件的例子包括模型文件、源文件、脚本、可执行文件、数据库表、开发交付、文字处理文档和邮件消息。 一个工件是用一个普通的带有关键字 «Artifact» 的类矩形表示的。或者,它可以通过一个图标来描述。
关系
如下是根据《UML2.5.1建模规范》 编译的UML部署图的关系说明:
元模型
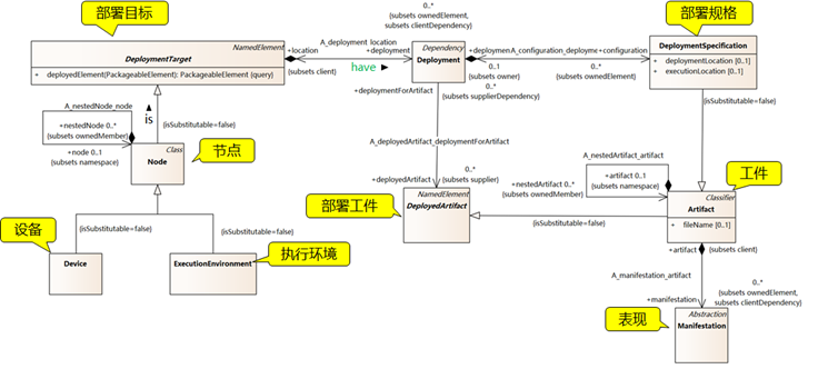
要充分的理解部署图的建模语法规范,需要充分了解UML部署图的元模型, 如下图是一个UML部署图的元模型,它描述了软件工件(Artifact)如何通过部署关系(Deployment)被分配到部署目标(Node/ExecutionEnvironment)上,并可通过部署规约(DeploymentSpecification)进行部署配置。
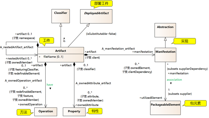
如下是工件(Artifacts)元模型,“工件”指的是某种(通常可具体化)的信息项,它是由软件开发过程或系统运行所产生的或使用的。工件的例子包括模型文件、源文件、脚本、可执行文件、数据库表、开发成果、文字处理文档以及邮件消息。
了解 UML-2.5.1-元模型,请下载《UML-2.5.1-元模型》,扫码加微信获取 模型登陆账号和密码 。